|
This form allows you to view a product keypad and create or remove, edit and move keypad buttons on a product keypad. The product keypad will be used at the POS Terminal to record customer orders.
From Polygon POS Management,
Select the Product Keypads button from the toolbar,
Then click the New button to create a new product keypad, or,
Highlight an existing Product Keypad and click the Change button to modify the selected keypad.
|
Enter the following information at the top of the Product Keypad Details form:
•Keypad Name - When creating a keypad a name must be entered in the Keypad Name field, each name must be unique. This name can be changed at a later time.
•POS Location Assignment - Multi-location users can limit keypads to only be available at a selection of locations. Use the browse button at the end of the POS Locations box to select which locations this keypad will be available from.
•Brand - if Virtual Brands are enabled, select the relevant Brand using the browse button next to the Brand box.

Options available from the Product Keypad Details form are described below:
•To add a new Keypad Button - Click on a blank square to access the Keypad Button Details form where you can configure the new button.
•To edit an existing Keypad Button - Click on the button you wish to modify. This will load the Keypad Button Details form where you can make the desired changes;
•To clear an existing Keypad Button - Click on the button you wish to edit. This will load the Keypad Button Details form. Then click the Delete Key button at the bottom left of the form;
•To move the position of a Keypad Button - With your mouse, Right click on the keypad button and then Left click on the destination. If a keypad button already exists in the specified destination the two keypad buttons will swap positions.
|

Options available from the Product Keypad Details form are described below:
OK - Saves and closed the Product Keypad Details form.
Cancel - closes the Product Keypad Details from without saving.
Save - saves the changes to the Product Keypad Details form either since it was opened, or since the last save.
Print - prints a copy of the Product Keypad Details form layout (please note that images assigned to buttons are not included in this print - buttons with images will show the outline and content text).
Customer Ordering Keypad - this tick will indicate if the keypad has been designated as a Customer Ordering Keypad.
The Product Keypad programming space is presented with a grid background. This is to assist with locating and aligning keypad elements.
You will add keypad elements to your keypad using the drawing toolbar or right click menu.
Once a keypad button is drawn, the Keypad Button Details form is presented so you can configure the new button.
If you double click on an existing button the Keypad Button Details form is presented for you to view or change the button details.
|
The drawing toolbar provides the tools to add elements to your product keypad.

Actions

|
This button is active by default when opening the Product Keypad Details form. This tool will select any object that you click.
|

|
Use this tool to select objects by drawing a rectangle - any object which has at least one handle within the drawn territory will be selected.
Alternatively, you can hold down the Ctrl key while clicking on objects to multi-select.
|

|
Use this tool to Delete any object currently selected.
|
Create Objects

|
Use this tool to create a rectangle. Once drawn the object can be resized by dragging any handle.
|

|
You can use this tool only when the drawing grid is empty. Use it to draw create a grid of identical buttons.

The Create Multiple Buttons Grid will be presented.
You can choose the Number of Columns and Rows your grid will contain.
Enter the values for Horizontal and Vertical Spaces between the buttons.
Decide on the Fixed Button Width and Height, or use the
Auto Size button to have the system automatically size the buttons.
|
Colours
Use the buttons in the Colours section to apply colour selections to the object.

|
This tool will allow you to select a colour to be applied as either background (button shape) or text colour.
|

|
The eyedropper tool allow you to select the colour you want to apply by clicking on it.
|

|
The fill with colour tool will apply the colour selected to the object you next click on.
|
Alignment
The tools in the alignment section will assist you to create a visually pleasing keypad layout.
Select multiple objects then use the tools to:

|
Align Left
|

|
Align Right
|

|
Align Top
|

|
Align Bottom
|

|
Centre Middles Horizontally
|

|
Centre Middles Vertically
|

|
Centre Objects Horizontally
|

|
Centre Objects Vertically
|
Button Size
The tools in the button size section will also assist with creating a visually pleasing keypad layout.
Select multiple objects then use the tools to:

|
Make the same width
|

|
Make the same height
|

|
Make the same size
|
Keypad Settings.
The keypad settings button can be used to display the Settings Form where you can adjust the grid and colour selection details.

Here you can adjust the:
•Grid Size
•Grid Colour
•Grid Type
- line
- dot
- circle
- cross
and choose to:
•Show grid lines
•Snap objects to grid
The Selection Colour shows the current colour selection and you can change it by clicking on the colour block.
You can also adjust the Selection Transparency by clicking on the up and down arrows.
|
If you right click on any object on the keypad you will presented with a menu to further assist with creating your keypad.

Edit [button text] - This option will open the Keypad Button Details form for you to edit the content of the button.
Swap - Choose this option then click on another object: the content of the buttons will be swapped.
Copy - Choose this option to copy the content of the object.
Paste - Choose this option to paste previously copied content to this object.
Delete - Choose this option to delete the object from the keypad (please note, this will delete the entire object if you want to clear the content from the object use the Clear Key button on the Keypad Button Details form.)
Format - If multiple objects are selected, this menu item will offer
* Align (Lefts, Centres, Rights, Tops, Middles, Bottoms)
* Make Same Size (Width, Heights, Both)
* Centre (Horizontally, Vertically)
Duplicate - When you choose this option the object (including content) will be duplicated. Move to an empty space on the keypad and click to install.
Refresh - Refresh the keypad.
Grid Setup - Choosing this option will display the Settings Form.
|
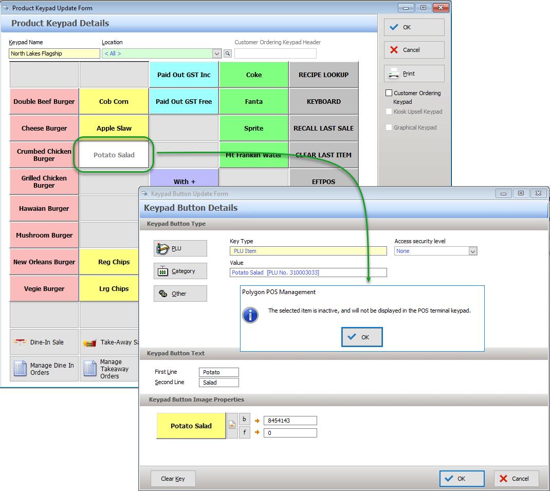
If a PLU has been made inactive in the PLU file, and this PLU has been assigned to a keypad button it will appear with grey font on a white background when the keypad is opened.
If you click on the button and open the Keypad Button Details form, a message will be presented The selected item is inactive, and will not be displayed in the POS terminal keypad advising that the button will not be visible once an update has been sent to the POS terminal.

|
If the Customer Ordering module is activated you will be able to specify keypads as Customer Ordering Keypads by ticking the checkbox on the right of the form. This assigns the keypad to be available on the internet for web based ordering. Keypads set as Customer Ordering keypads are not visible at the FOH registers.
Although Customer Ordering keypads are shown in grid format at the BOH, they are displayed to the customer in a vertical format where each column from the grid is added to the last column, moving from left to right. See example below
|
See Also:
Polygon POS Management > Product Keypads File
Polygon POS Management > Keypads Overview
Getting Started with Polygon POS Management
Using Polygon POS Management
|